Tutoriales de Secre

¿Qué estás buscando?

Saldar los bancos con el Cuaderno 43

Como puede que ya sepas, el Cuaderno 43 es un documento en formato digital que puedes descargar de tu banco y que contiene un extracto de todos los movimientos entre dos fechas. 

Puedes cargar este documento a Secre para comparar el extracto con los movimientos de cobros y pagos pendientes en el programa y saldar los bancos de forma rápida. 

Deberás partir de un fichero Cuaderno 43 descargado de tu banco. La mayoría de bancos te permiten descargar este documento desde tu área de usuario. 

También deberás tener creadas en Secre tus compras y tus ventas ya facturadas, con sus correspondientes vencimientos.

Paso 1:

Para poder empezar a emparejar movimientos entre Secre y tu Cuaderno 43, haz click en «Movimientos de Cobros y Pagos» en la pantalla principal:

Desde el menú superior de Movimientos de Cobros y Pagos ve a Herramientas>Consolidar bancos, cuaderno 43:

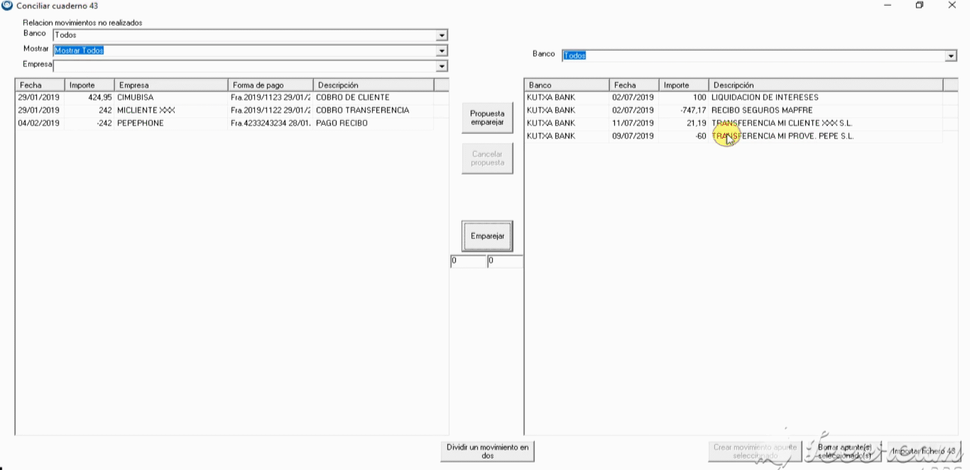
Esta pantalla nos muestra, en el listado de la izquierda, todos los movimientos que tenemos pendientes de cobro o de pago:

Paso 2:

Ahora tenemos que importar el Cuaderno 43 que hemos descargado de nuestro banco. 

Para ello, haz clic en el botón Importar fichero 43 en la esquina inferior derecha y arrastra a la pantalla* el fichero desde tu ordenador.

* En algunos métodos de acceso a Secre, la opción de arrastrar el fichero a la pantalla no está disponible. En ese caso, podrás ubicar y seleccionar tu fichero utilizando el explorador de ficheros.

 

Se nos cargarán, en el lado derecho, todos los movimientos incluidos en el Fichero 43, que vendría a ser el extracto.

Paso 3:

Ahora ya tenemos nuestro listado de movimientos pendientes de pago o cobro a la izquierda y el extracto bancario a la derecha. Tenemos que emparejarlos, para lo cual tenemos varias opciones.

Propuesta emparejar: si haces clic en este botón el programa detecta los movimientos de la izquierda y de la derecha que tienen el mismo importe y nos propone que los emparejemos. 

Simplemente hacemos clic en Propuesta emparejar y solo visualizarás los movimientos que tienen un correspondiente con el mismo importe. Tendrás que hacer clic sobre el movimiento pendiente en la izquierda y su correspondiente en la derecha, y después hacer clic en Emparejar. 

El programa marcará como cobrado o pagado ese movimiento pendiente.

Emparejar: Simplemente haz click sobre el movimiento pendiente en la izquierda y en el movimiento correspondiente del Cuaderno 43 en la derecha, después haz click en Emparejar para que el programa marque ese movimiento como pagado o cobrado. 

Si tienes más de un movimiento en tu extracto que corresponda al pago o cobro de esa factura puedes seleccionar varios (para seleccionar más de un movimiento selecciona con la tecla Ctrl) y emparejarlos, siempre que el importe total coincida.

Dividir un movimiento en dos: puede darse el caso de que tengamos un movimiento pendiente con un importe X y un movimiento bancario en el extracto del Cuaderno 43 que corresponde a una parte del pago o cobro de ese movimiento. 

Si se da ese caso, podemos dividir el cobro o pago pendiente en dos, uno con el importe que ya se ha pagado o cobrado, y otro con la parte que sigue pendiente. Para ello, hacemos clic en el movimiento pendiente en la izquierda, y luego en el cobro o pago que corresponde a una parte de esa factura, después hacemos clic en el botón Dividir un movimiento en dos. Se generará un movimiento pendiente del importe exacto al que se indica en el extracto, que ya puedes emparejar, y otro movimiento pendiente con el importe restante.

Si, tras emparejar movimientos con el Cuaderno 43, nos dirigimos a las compras, ventas o movimientos que hemos emparejado, veremos que ya figuran en el programa como pagados o cobrados.